Foundations of Systems Engineering

From SEBoK
Jump to navigation Jump to search

Lead Author: Rick Adcock, Contributing Authors: Scott Jackson, Janet Singer, Duane Hybertson, Gary Smith


Part 2 of the Guide to the SE Body of Knowledge (SEBoK) is a guide to foundational knowledge which is relevant or useful to systems engineeringsystems engineering (SE).

Figure 1. SEBoK Part 2 in context (SEBoK Original). For more detail seeStructure of the SEBoK

This knowledge is included in the SEBoK firstly to help systems engineerssystems engineers benefit from an understanding of the foundations of their discipline, and to provide them with access to some of the theories and practices of systems sciencesystems science and other fields of systems practice. Including this wider integrative systems science context in the SEBoK should also help to make SE knowledge more accessible to a wider audience outside of its traditional domainsdomains.

Knowledge Areas in Part 2

Each part of the SEBoK is divided into knowledge areas (KAs), which are groupings of information with a related theme. Part 2 contains the following KAs:

Introduction

Most systems engineers are practitioners, applying processesprocesses and methods that have been developed and evolved over decades. SE is a pragmatic approach, inherently interdisciplinary, yet specialized. Systems engineers usually work within a specific domain using processes and methods that are tailored to their domain’s unique problemsproblems, constraintsconstraints, risksrisks and opportunitiesopportunities. These processes and methods have evolved to capture domain experts’ knowledge regarding the best approach to applying SE to the particular domain.

Specific domains in which systems approachessystems approaches are used and adapted include:

  • Technology products, integrating multiple engineeringengineering disciplines
  • Information-rich systems, e.g. command & control, air traffic management, etc.
  • Platforms, e.g. aircraft, civil airliners, cars, trains, etc.
  • Organizational and enterprise systems, which may be focused on delivering service or capability
  • Civil engineering/infrastructure systems, e.g. roads networks, bridges, builds, communications networks, etc.

The specific skill-sets for each domain, and the kinds and scales of system it considers, may be quite different. However, there are certain underlying unifying systems principles that can improve the effectiveness of the systems approach in any domain. In particular, shared knowledge of systems principles and terminology will enable communication and improve system engineers’ ability to integrate complexcomplex systems that span traditional domain boundariesboundaries (Sillitto 2012). This integrated approach is increasingly needed to solve today’s complex system challenges, but as these different communities come together, they may find that assumptions underpinning their worldviews are not shared.

General Systems Engineering Foundations

To bridge the gap between different domains and communities of practice, it is important to first establish a well-grounded definition of the “intellectual foundations of systems engineering,” as well as a common language to describe the relevant conceptsconcepts and paradigmsparadigms. An integrated systems approach for solving complex problems needs to combine elements of systems theories and systems approaches to practice. This may range from the technical-systems focus that has been dominant in systems engineering to the learning-systems focus of social systems intervention. An integrated systems approach needs to provide a framework and language that allow different communities with highly divergent worldviews and skill sets to work together for a common purposepurpose.

The SEBoK as a whole aims to provide principles and concepts which can be used to support all potential applications of systems engineering, and which can be easily translated to any particular application by the reader. Often the published knowledge related to systems engineering has been developed from particular application areas, typically combinations of applications like defense, transport, or medical, business models such as government, commercial or voluntary or technology domains such as mechanical, electrical or cyber. In publishing it, authors will make some effort to specialize it into knowledge which can be applied across related applications.

In the SEBoK, we seek to find or create general descriptions of SE knowledge. A general description should cover all applications of systems engineering and should include an explanation of the special cases it covers and how it applied to them. The generalization of knowledge can be informal, providing coverage of the most common specializations or being the domains current best understanding of the general case. A truly general description must be based upon stronger theoretical considerations and be in some sense proven to predict and cover all special cases. Knowledge described in the SEBoK will usually be informally generalized knowledge, with any specific knowledge being identified as such and related to the general as appropriate.

The INCOSE Vision 2025 includes an aim for systems engineering to be become a discipline with a formally defined theoretical basis. Such a general theory of SE would be largely included in SEBoK Part 2. The current SEBoK part 2 does not include such a theory. It provides generalized descriptions of foundational knowledge which has a pragmatic value to help describe and improve the current and future practice of systems engineering. We would expect any emerging general theory of systems engineering to draw from and expand these foundations. As such a theory is defined, it will be included in Part 2 of the SEBoK.

The Systems Praxis Framework

The term “systems praxis” refers to the entire intellectual and practical endeavor for creating holisticholistic solutions to today’s complex system challenges. PraxisPraxis is defined as “translating an idea into action” (Wordnet 2012) and suggests that the best holistic approach to a given complex challenge may require integrating appropriate theory and appropriate practice from a wide variety of sources. Systems praxis requires many communities to work together. To work together we must first communicate; and to communicate, we must first connect.

A framework for unifying systems praxis was developed by members of International Council on Systems Engineering (INCOSE) and International Society for the System Sciences (ISSS) (International Federation for Systems Research (IFSR) 2012)) as the first step towards a “common language for systems praxis”. This Systems Praxis Framework is included here because it represents current thinking on the foundations and common language of systems engineering, making the concepts and principles of systems thinking and practice accessible to anyone applying a systems approach to engineered systemengineered system problems. This framework and thinking have been used to help organize the guide to systems knowledge in the SEBoK.

The diagram below shows the flows and interconnections among elements of a “knowledge ecosystem” of systems theory and practice.

Figure 2. The Systems Praxis Framework, Developed as a Joint Project of INCOSE and ISSS. (© 2012 International Federation for Systems Research) Released under Creative Commons Attribution 3.0 License. Source is available at http://systemspraxis.org/framework.pdf.

In this framework, the following elements are connected:

Systems Thinking is the core integrative element of the framework. It binds the foundations, theories and representations of systems science together with the hard, soft and pragmatic approaches of systems practice. In systems praxis, as in any practical discipline underpinned by science, there is constant interplay between theories and practice, with theory informing practice and outcomes from practice informing theory. Systems thinking is the ongoing activity of assessing and appreciating the system contextsystem context, and guiding appropriate adaptation, throughout the praxis cycle.

Integrative Systems Science has a very wide scope and is grouped into three broad areas:

  • Foundations, which help to organize knowledge and promote learning and discovery. This area includes: meta-theories of methodology, ontology, epistemology, axiology, praxiology (theory of effective action), teleology, semiotics & semiosis, category theory, etc.
  • Theories pertaining to systems are abstracted from domains and specialties, so as to be universally applicable: general system theorygeneral system theory, systems pathology, complexitycomplexity, anticipatory systems, cybernetics, autopoiesis, living systems, science of generic design, organization theory, etc.
  • Representations and corresponding theories describe, explore, analyze, and make predictions about systems and their wider contexts, whether in terms of modelsmodels, dynamics, networks, cellular automata, life cycleslife cycles, queues, graphs, rich pictures, narratives, games and dramas, agent-based simulationssimulations, etc.

Systems Approaches to Practice aim to act on real world experiences to produce desired outcomes without adverse, unintended consequences; ergo, practice needs to draw on the wide range of knowledge appropriate to the system-of-interestsystem-of-interest and its wider context. No one branch of systems science or practice provides a satisfactory explanation for all aspects of a typical system “problematique”; therefore, a more pragmatic approach is needed. Traditional systems approaches are often described to be either hard or soft:

  • Hard approaches are suited to solving well-defined problems with reliable data and clear goals, using analytical methods and quantitative techniques. Strongly influenced by “machine” metaphors, they focus on technical systems, objective complexity, and optimization to achieve desired combinations of emergent properties. They are based on “realist” and “functionalist” foundations and worldview.
  • Soft approaches are suited to structuring problems involving incomplete data, unclear goals, and open inquiries, using a “learning system” metaphor, focus on communication, intersubjective complexity, interpretations and roles, and draw on subjective and “humanist” philosophies with constructivist and interpretivist foundations.

Pragmatic (pluralist or critical) approaches judiciously select an appropriate set of tools and patterns that will give sufficient and appropriate insights to manage the issue at hand by applying multiple methodologies drawn from different foundations as appropriate to the situation. HeuristicsHeuristics, boundary critiques, model unfolding, etc, enable the understanding of assumptions, contexts, and constraintsconstraints, including complexity due to different stakeholders’stakeholders’ valuesvalues and valuations. An appropriate mix of “hard”, “soft”, and custom methods draws on both systems and domain-specific traditions. Systems may be viewed as networksnetworks, societies of agents, organisms, ecosystems, rhizomes, discourses, machines, etc.

The set of “clouds” that collectively represents systems praxis is part of a wider ecosystem of knowledge, learning, and action. Successful integrationintegration with this wider ecosystem is the key to success with real world systems. Systems science is augmented by “hard” scientific disciplines, such as physics and neuroscience, and by formal disciplines, such as mathematics, logic and computation. It is both enhanced by, and used in, humanistic disciplines, such as psychology, culture, and rhetoric, and pragmatic disciplines, such as accounting, design, and law. Systems practice depends on measured data and specified metricsmetrics relevant to the problem situation and domain, the solicitation of local values and knowledge, and the pragmatic integration of experience, legacy practices, and discipline knowledge.

In summary, Integrative Systems Science allows us to identify, explore, and understand patterns of complexity through contributions from the foundations, theories, and representations of systems science and other disciplines relevant to the “problematique”. Systems Approaches to Practice address complex problems and opportunities using methods, tools, frameworks, patterns, etc., drawn from the knowledge of integrative systems science, while the observation of the results of systems practice enhances the body of theory. Systems Thinking binds the two together through appreciative and reflective practice using systems concepts, principles, patterns, etc.

Scope of Part 2

Part 2 of the SEBoK contains a guide to knowledge about systems, which is relevant to a better understanding of SE. It does not try to capture all of this systems knowledge here; rather, it provides an overview of a number of key aspects of systems theory and practice especially relevant to SE.

The organization of knowledge in Part 2 is based around the Praxis Framework discussed above (IFSR 2012). The need to develop a clear guide to the underpinning knowledge of SE is one of the motivations behind the praxis framework. It is expected that the coverage of systems knowledge will be significantly increased in future versions of the SEBoK as this work progresses.

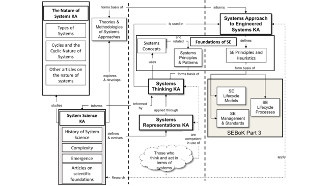
The following diagram summarizes the way in which the knowledge in SEBoK Part 2 is organized.

Figure 3. The Relationships between Key Systems Ideas and SE. (SEBoK Original)

The diagram is divided into five sections, each describing how systems knowledge is treated in the SEBoK.

  1. The Systems Fundamentals Knowledge Area considers the question “What is a System?” from the perspective of System Engineers. It explores System Engineering Concepts, Principles and Heuristics and how these relate to the process of scientific development. A wide range of system definitions are introduced, including the distinctions between open systemsopen systems, closed systemsclosed systems and the types of systems that are engineered. All of these ideas are particularly relevant to engineered systems and to the groupings of such systems associated with the systems approach applied to engineered systems (i.e. product systemproduct system, service systemservice system, enterprise systementerprise system and system of systemssystem of systems).
  2. The Nature of Systems Knowledge Area provides an entry point into the rich landscape of systems (natural and engineered) in the universe. Across this diversity we give voice and make explicit observed patterns that are universal to all systems. It is the study of these patterns that form the premise for system science and the foundations upon which system thinking and system engineering will someday be fully grounded.
  3. The Systems Science Knowledge Area presents some influential movements in systems science, including the chronological development of systems knowledge and underlying theories behind some of the approaches taken in applying systems science to real problems.
  4. The Systems Thinking Knowledge Area describes key concepts, principles and patterns shared across systems research and practice. Systems thinking is a fundamental paradigm describing a way of looking at the world. People who think and act in a systems way are essential to the success of both the research and practice of system disciplines. In particular, individuals who have an awareness of and/or active involvements in both research and practice of system disciplines are needed to help integrate these closely related activities.
  5. The Representing Systems with Models Knowledge Area considers the key role that abstract models play in both the development of system theories and the application of systems approaches.
  6. The Systems Approach Applied to Engineered Systems Knowledge Area defines a structured approach to problem/opportunity discovery, exploration, and resolution, that can be applied to all engineered systems. The approach is based on systems thinking and utilizes appropriate elements of system approaches and representations. This KA provides principles that map directly to SE practice.

The knowledge presented in this part of the SEBoK has been organized into these areas to facilitate understanding; the intention is to present a rounded picture of research and practice based on system knowledge. These knowledge areas should be seen together as a “system of ideas” for connecting research, understanding, and practice, based on system knowledge which underpins a wide range of scientific, management, and engineering disciplines and applies to all types of domains.

References

Works Cited

IFSR. 2012. The Systems Praxis Framework, Developed as a Joint Project of INCOSE and ISSS. Vienna, Austria: International Federation for Systems Research (IFSR). Available at: http://systemspraxis.org/framework.pdf.

Sillitto, H.G., 2012. "Integrating systems science, systems thinking, and systems engineering: Understanding the differences and exploiting the synergies", Proceedings of the 22nd INCOSE International Symposium, Rome, Italy, 9-12 July, 2012.

Wordnet. 2012. “Praxis.” Accessed 16 April 2013. Available at: http://wordnetweb.princeton.edu/perl/webwn?s=praxis&sub=Search+WordNet&o2=&o0=1&o8=1&o1=1&o7=&o5=&o9=&o6=&o3=&o4=&h=.

Primary References

Bertalanffy, L., von. 1968. General System Theory: Foundations, Development, Applications, rev. ed. New York, NY, USA: Braziller.

Checkland, P. B. 1999. Systems Thinking, Systems Practice. Chichester, UK: John Wiley & Sons.

Additional References

Blanchard, B., and Fabrycky, W. 2010. Systems Engineering and Analysis, (5th edition). Saddle River, NJ, USA: Prentice Hall.

Lawson, H. 2010. A Journey Through the Systems Landscape. London, UK: College Publications, Kings College, UK.

Martin J., Bendz J., Chroust G., Hybertson D., Lawson H., Martin R., Sillitto H., Singer J., Singer M., Takaku T. “Towards a common language for systems praxis”, Proceedings of the 23rd INCOSE International Symposium, Philadelphia, June 2013.

MITRE Corporation. 2011. Systems Engineering Guide: Comprehensive Viewpoint. Accessed 20 November 2014. Available at: http://www.mitre.org/work/systems_engineering/guide/enterprise_engineering/comprehensive_viewpoint/.

MITRE Corporation. 2011. Systems Engineering Guide: Systems Thinking. Accessed 20 November 2014. Available at: http://www.mitre.org/work/systems_engineering/guide/enterprise_engineering/comprehensive_viewpoint/systems_thinking.html.

Mobus G. 2022. System Science: Theory, Analysis, Modeling and Design. Springer.

Senge, P. M. 1990. The Fifth Discipline: The Art & Practice of the Learning Organization. New York, NY: Doubleday Business.

Zwick M. 2023. Elements and Relations - Aspects of a Scientific Metaphysics. Springer.




< Previous Article (Part 1) | Parent Article | Next Article >
SEBoK v. 2.12, released 27 May 2025