Systems Engineering Core Concepts

From SEBoK
Jump to navigation Jump to search

Lead Author: Gary Smith Contributing Author: Shingai Thornton

This article is part of the Foundations of Systems Engineering knowledge area. It integrates core systems engineering concepts, as presented in the SEBoK article Systems Engineering Core Concepts, with a general system model derived from systems science. The purpose is to enrich the conceptual foundation of systems engineering by showing how recent formal developments in systems science offer deeper theoretical structure to existing SE constructs. The integration is grounded in George Mobus’s axiomatic model (Mobus 2022), which provides mathematical formalisms for systems structure and behavior. This article shows how these axioms can underpin and clarify SE concepts such as the System-of-InterestSystem-of-Interest, System ContextSystem Context, Life Cycle ProcessLife Cycle Process, and Emergence. It also provides a generalized system model that enables consistency between conceptual understanding and quantitative modeling.

ConceptsConcepts are the fundamental building blocks for the construction of theories, principles, thoughts and beliefs. They play an important role in all aspects of cognition and communication.

Purpose and Uses of the Systems Engineering Concept Model

The Systems Engineering Concept Model (SECM) captures the concepts that are referred to in the Systems Engineering Body of Knowledge. The SECM provides a means to evaluate the consistency and coverage across the broad set of Systems Engineering concepts, and can facilitate communication to better understand and evolve these concepts. Although the primary reference for the SECM was the SEBoK, the concepts were cross-checked against other industry references including ISO/IEC/IEEE 15288:2015 and the INCOSE Systems Engineering Handbook version 5, enabling the SECM to be used to evaluate, understand, and evolve the concepts in these references as well. A small team developed the SECM to support the requirements for the next generation of the OMG Systems Modeling Language (OMG SysML™) to ensure SysML is consistent with the three leading industry standards.

SECM Approach

A concept model, called the Concept Map, was developed by the original SEBoK team prior to release of the SEBoK v1.0 in 2012 and was used to support integration of the initial concepts across the SEBoK topic areas. The Concept Map included a concept model and a mapping of the concepts to the glossary terms and to the sections of the SEBoK.

The SECM captures the Systems Engineering concepts and their relationship that are contained in today’s SEBoK. The small subset of UML constructs and symbols, shown in Figure 1, are used to represent the SECM model. The choice of notations is intended to balance simplicity, understandability, and precision.

Figure 1. Concept Relationships used in the SECM. (SEBoK Original)

Figure 2 below shows a usage of these constructs and symbols when applied to a simple example of a Car. This diagram shows that a Car is kind of a Vehicle, and that the Driver drives the car (a reference relationship), and that there are four wheels that are parts of the Car.

Figure 2. Example of Relationships between Concepts (SEBoK Original)

The SECM is presented in a series of diagrams that generally represent concepts for particular knowledge areas and topics in the SEBoK, and also includes references to glossary terms in the SEBoK.

The approach used to capture the SECM content from the SEBoK is described in the following steps:

  1. A topic within a SEBoK knowledge area is selected and the text is evaluated to identify key Systems Engineering concepts.
  2. From the sentences containing the concepts, the subjects, i.e. the concepts, and the predicate, i.e. the relationship between concepts, are identified. The predicate is a statement that says something about the subject.
  3. A search is conducted for this concept in other areas of the SEBoK, and the accompanying text is evaluated to further refine the concept and its relationships to other concepts.
  4. The definition of the concept in the SEBoK glossary, if available, is evaluated.
  5. The use and definition of this concept in the other two industry references is evaluated.
  6. The concept and a derived definition from the above evaluation are added to the SECM.
  7. The discovered relationships between the concepts are added to the model and to the relevant diagrams. The diagrams group related concepts that are often associated with a SEBoK Knowledge Area or Topic.
  8. As new contributions are made to the SEBoK, this approach can be used to identify new concepts and relationships, and add them to the SECM.

Introduction to Core Concepts

The SECM was developed independently of the BKCASE project to support the evolution of the SysML standard. These models can be used to identify inconsistencies and/or areas requiring additional coverage within the SEBoK to support future updates.

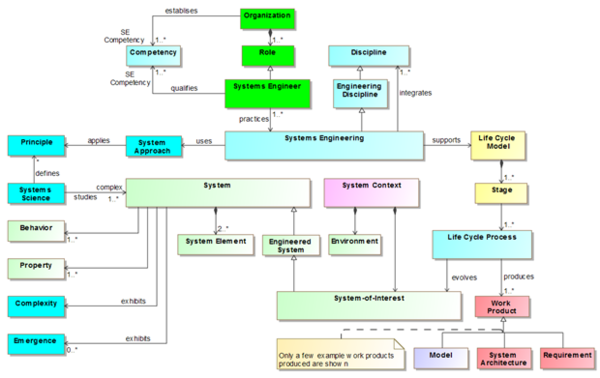
The Core Concept Diagram shown in Figure 3 provides a high-level view of the some of the key concepts presented in the SEBoK. It should be emphasized that this figure is intended to be a representative interpretation of the current SEBoK without modifying or adding concepts, and no claim of the completeness of the SEBoK concepts is made. The colors correspond to logical groupings of concepts.

Figure 3. Core SEBoK Concepts. (SysML Roadmap SECM. Used with permission)

A brief description of the core concepts model is provided below.

A Systems EngineerSystems Engineer is a role within an OrganizationOrganization that practices the Engineering Discipline of Systems Engineering (SE), and is qualified by a set of SE CompetenciesCompetencies. Systems Engineering integrates other Disciplines to support the Life Cycle Model. The Life Cycle Model is composed of life cycle Stages that typically include conceptual, realization, production, support, utilization and retirement stages (not shown). Each life cycle Stage refers to Life Cycle ProcessesLife Cycle Processes that produce various kinds of Work Products. The Life Cycle Processes evolve the System-of-Interest (SoI).

There are many kinds of systems, including natural systems, social systems, and technological systems (not shown). Systems that are created by and for people are referred to as Engineered Systems. An Engineered System whose life cycle is under consideration is referred to as a System-of-Interest (SoI).

A System-of-Interest is part of a broader System Context, which also includes an Environment. The Environment consists of other open systems (not shown) that can influence the SoI. Systems are composed of System Elements and have Behavior and Properties. Systems can exhibit Emergence and Complexity.

Systems Engineering uses a System Approach which applies established system Principles. Systems ScienceSystems Science is an interdisciplinary field of science that studies complex systems and helps define and update the Principles that are applied by the System Approach, which is used by the discipline of Systems Engineering.

Axiomatic Foundations from Systems Science

Mobus (2022) introduces a formal system model expressed as: Si,l = ⟨C,N,G,B,T,H,Δt⟩i,l

This model includes:

C: Components

N: Internal network structure

G: External interaction graph (context/environment)

B: System boundary and interface

T: Transformation functions (behavior)

H: System history (state evolution)


These map to axioms that characterize system properties:

Relationality: Components interact through measurable flows, creating a network of quantifiable relationships.

Hierarchy: Systems decompose recursively into simpler subsystems until reaching atomic components.

Context & environment: Systems interact with their environment through defined interfaces and measurable flows.

Emergence & holism: System behaviors arise from component interactions and transformations across levels.

Feedback: Information and material flows create regulatory patterns through circular causation.

Conservation & transformation: Systems maintain and transform flows while preserving conservation laws.

Integrating SEBoK Concepts with Systems Science

The following table maps SEBoK concepts to Mobus’s axiomatic framework:

SEBoK Concept Mobus Element Description
System-of-Interest (SoI) S_{i,l} The engineered system modeled as a whole
System Elements C Components forming the system
Internal Relationships N Networked structure of interactions
Environment & Context G External systems and flow connections
Interfaces & Boundaries B Delineated inputs/outputs across system edges
System Behavior T Transformation of component states and flows
Lifecycle & History H, Δt Evolution and traceability over time
Emergence and Complexity T, H, hierarchy Outcomes of internal interactions and nested systems

This alignment enhances both theoretical rigor and modeling precision, complementing the SECM's conceptual focus with mathematical structure.

A General System Model for Systems Engineering

The general system model scuh as that provided by Mobus could provide scientific underpinning for:

Unified structural and behavioral modeling

Quantitative basis for feedback and emergence

Compatibility with systems modeling languages (e.g., SysML)

Support for lifecycle traceability and transformation

For example, in an engineered mobility system:

C: Subsystems (powertrain, sensors, chassis)

N: Wiring and data bus interconnections

G: Urban infrastructure, regulations, users

B: Interfaces such as GPS, brakes, communications

T: Acceleration, routing, braking logic

H: System logs, performance metrics

Δt: Millisecond-level telemetry samples

Implications for Systems Engineering Practice

By grounding SE concepts in a general systems science model, systems engineering would gain:

A formalized system context for MBSE

Improved capability to represent feedback, hierarchy, and emergence

Alignment with system science education and interdisciplinary fields

References

Works Cited

Mobus, G. E. (2022). Systems Science: Theory, Analysis, Modeling, and Design. Springer Nature.

ISO/IEC/IEEE. 2015. Systems and Software Engineering -- System Life Cycle Processes. Geneva, Switzerland: International Organisation for Standardisation/International Electrotechnical Commissions/Institute of Electrical and Electronics Engineers. ISO/IEC/IEEE 15288:2015.

INCOSE. 2015. Systems Engineering Handbook: A Guide for System Life Cycle Processes and Activities, version 4.0. Hoboken, NJ, USA: John Wiley and Sons, Inc., ISBN: 978-1-118-99940-0.

OMG. SysML Roadmap: Systems Engineering Concept Model Workgroup (SECM) Available at: http://www.omgwiki.org/OMGSysML/doku.php?id=sysml-roadmap%3Asystems_engineering_concept_model_workgroup.

Primary References

ISO/IEC/IEEE. 2023. Systems and Software Engineering -- System Life Cycle Processes. Geneva, Switzerland: International Organisation for Standardisation/International Electrotechnical Commissions/Institute of Electrical and Electronics Engineers. ISO/IEC/IEEE 15288:2023.

INCOSE. 2023. Systems Engineering Handbook: A Guide for System Life Cycle Processes and Activities, version 5.0. Hoboken, NJ, USA: John Wiley and Sons, Inc.

Additional References

None


< Previous Article | Parent Article | Next Article >
SEBoK v. 2.12, released 27 May 2025